Using S3 Browser
Basic use cases
Below are instructions for some common use cases you can perform on S3 Browser:
Create / Delete bucket
Create and delete a bucket by selecting the New bucket button . Now enter the Bucket name and select Create new bucket.
Upload / Download file
After creating a bucket, select the bucket you want to upload/download files to. Next, select Upload/Download depending on your upload/download needs.
Create / Delete Folder
You can also create/delete folders by selecting New Folder or Delete .

Advanced use cases
Here are instructions for advanced features you can do on S3 Browser:
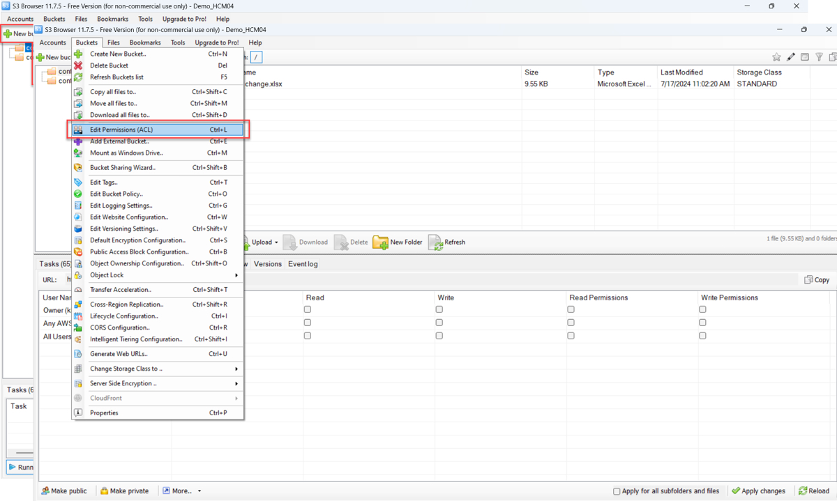
ACL
ACLs are a feature on S3 that allows you to control access permissions for each object in your S3 bucket. They define which users or groups of users can access the object and what actions they can perform, such as downloading, uploading, deleting, or overwriting the object.
To set up ACL for a bucket using S3 Browser, right-click on the bucket, then select Edit Permission (ACL). In the permission section, check the permissions you want to grant to the user. For more details, see https://s3browser.com/share-s3-bucket-edit-acls.aspx

SSE-S3
SSE-S3 (Server-Side Encryption with S3 Managed Keys) is a server-side data encryption feature provided by Amazon S3. With SSE-S3, your data is automatically encrypted when uploaded to S3 and automatically decrypted when you download it. To implement this feature on S3 Browser, you need to use S3 Browser Pro version. If your application does not currently support the implementation of the feature, please submit a request to use the feature via a ticket to GreenNode. For more details, please visit https://s3browser.com/amazon-s3-server-side-encryption.aspx
SSE-C
SSE-C (Server-Side Encryption with Customer-Provided Keys) is a server-side data encryption feature provided by Amazon S3. Like SSE-S3, SSE-C encrypts your data automatically when it is uploaded to S3 and decrypts it automatically when you download it. However, with SSE-C, you provide and manage your own encryption keys, instead of using keys managed by AWS. To implement this feature on S3 Browser, you need to use S3 Browser Pro. If your application does not currently support the implementation of the feature, please submit a request to use the feature via a ticket to GreenNode. For more details, please visit https://s3browser.com/amazon-s3-server-side-encryption.aspx
Object Locked
Object Lock is a feature that protects your data from being deleted or overwritten for a fixed period of time or indefinitely. It uses the WORM (Write Once, Read Many) model, which means that once an object is uploaded to S3 and locked, it cannot be deleted or changed by anyone, including the root user.
To set up Object Locked for a bucket using S3 Browser, when creating a new bucket, you need to select the Enable S3 Objected Lock option.

Next, when the bucket is successfully created, right-click on the bucket, then select Object Locked . You can set the object locked in both Retention and Legal Hold modes through S3 Browser. For more details, please visit https://s3browser.com/amazon-s3-object-lock.aspx

Versioning
Versioning is a feature that supports storing multiple past versions of objects stored in a bucket. You can use versioning to save, retrieve, and restore any version of an object stored in your bucket. When versioning is enabled, when uploading/deleting an object, instead of deleting the object from the system, we will move the deleted or overwritten objects to the versioning version. From there, you can easily restore mistakenly deleted objects or download old versions of data when needed.
To set up Versioning for a bucket using S3 Browser, right-click on the bucket, then select Edit Versioning Settings . For more details, see https://s3browser.com/amazon-s3-versioning.aspx

Lifecycle rotation
Lifecycle rotation is a feature that manages the lifecycle of objects in a bucket. This feature allows you to automate actions such as deleting objects after a certain period of time.
To set up Lifecycle rotation for a bucket using S3 Browser, right-click on the bucket, then select Lifecycle Configuration . For more details, see https://s3browser.com/bucket-lifecycle-configuration.aspx

Lifecycle transit
Lifecycle transit là một tính năng quản lý vòng đời của các đối tượng (objects) trong một bucket. Tính năng này giúp bạn lưu trữ các đối tượng một cách hiệu quả về mặt chi phí trong suốt vòng đời của chúng bằng cách chuyển chúng sang các lớp lưu trữ có chi phí thấp hơn.
Các chuyển đổi được hỗ trợ được hiển thị trên sơ đồ bên dưới:

Để thiết lập Lifecycle transit cho một bucket bằng S3 Browser, bạn hãy nhấn chuột phải vào bucket, sau đó chọn Lifecycle Configuration. Chi tiết tham khảo thêm tại https://s3browser.com/bucket-lifecycle-configuration.aspx

CORS
CORS (Cross-Origin Resource Sharing) is a security mechanism that allows websites hosted on one domain to access resources from another domain. When you use S3 to host static content and want to access that content from a website hosted on another domain, you need to configure CORS for your S3 bucket.
To set up CORS for a bucket using S3 Browser, right-click on the bucket, then select CORS Configuration . For more details, see https://s3browser.com/s3-bucket-cors-configuration.aspx

Public/ Private bucket
Public buckets are a feature that allows users to share buckets publicly in the cloud. Users from outside the internet can access the bucket through a URL without having to authenticate access to the system. Public access poses a security risk, so if your scenario does not require such access, we recommend that you do not enable public access to the bucket. At any point, if you no longer want the bucket to be public, you can make the bucket private.
To set a bucket to public using S3 Browser, right-click on the bucket, then select Public Access block Configuration . For more details, see https://s3browser.com/amazon-s3-public-access-block-configuration.aspx

Bucket policy
A Bucket Policy is a type of access policy used to control access to a specific S3 bucket. It allows you to define which users or groups can access the bucket and what operations they can perform, such as uploading, downloading, deleting, or listing objects in the bucket.
To set up a bucket policy using S3 Browser, right-click on the bucket, then select Edit Bucket Policy . For more details, see https://s3browser.com/working-with-amazon-s3-bucket-policies.aspx?v=11.7.5&fam=x64#amazon-s3-bucket-policies-examples

Attention:
Do not use an old/new version of S3 Browser on operating systems with an old/new version because errors may occur.
S3 Browser supports cleaning incomplete segments when uploading large objects (multipart upload). When you use S3 Browser to upload large files (multipart upload), the file is divided into multiple segments to upload to the vStorage system. During the file upload process, some segments may be uploaded, some segments may not be uploaded due to errors such as network problems, vStorage system overload, your S3 Browser stops running, hangs, etc. The file is then considered as an unsuccessful upload, the uploaded segments are considered incomplete segments or junk segments and are taking up your storage space. We recommend that you delete these junk segments to optimize costs and storage space by:
Open the S3 Browser app , select Tools then select Uncompleted Multipart Uploads .
Select one or more uploaded file parts and select Abort or right-click and select Abort .
For details, please visit: https://s3browser.com/uncompleted-multipart-uploads.aspx
Last updated

