Làm việc với object và directory/ folder thông qua 3rd party software
Tổng quan
Để lưu trữ một object trong vStorage, bạn tạo một bucket thông qua 3rd party software rồi tải một tệp tin lên bucket đó. Tệp tin mới được tải lên này được lưu trữ bên trong bucket như một object . Khi object đó ở trong bucket, bạn có thể tải cùng một tệp tin lên bucket để ghi đè object (cập nhật object), tải xuống, sao chép, di chuyển hoặc thay đổi thiết thiết lập tag, metadata cho object đó. Khi bạn không còn cần một object hoặc một nhóm object, bạn có thể xóa để dọn sạch tài nguyên của mình trên vStorage.
Upload/ Download object
Để Upload/download object, bạn hãy chọn 2 biểu tượng tương ứng như hình sau.

Tìm kiếm object
Để tìm kiếm object/ folder, bạn hãy chọn biểu tượng tương ứng như hình sau.

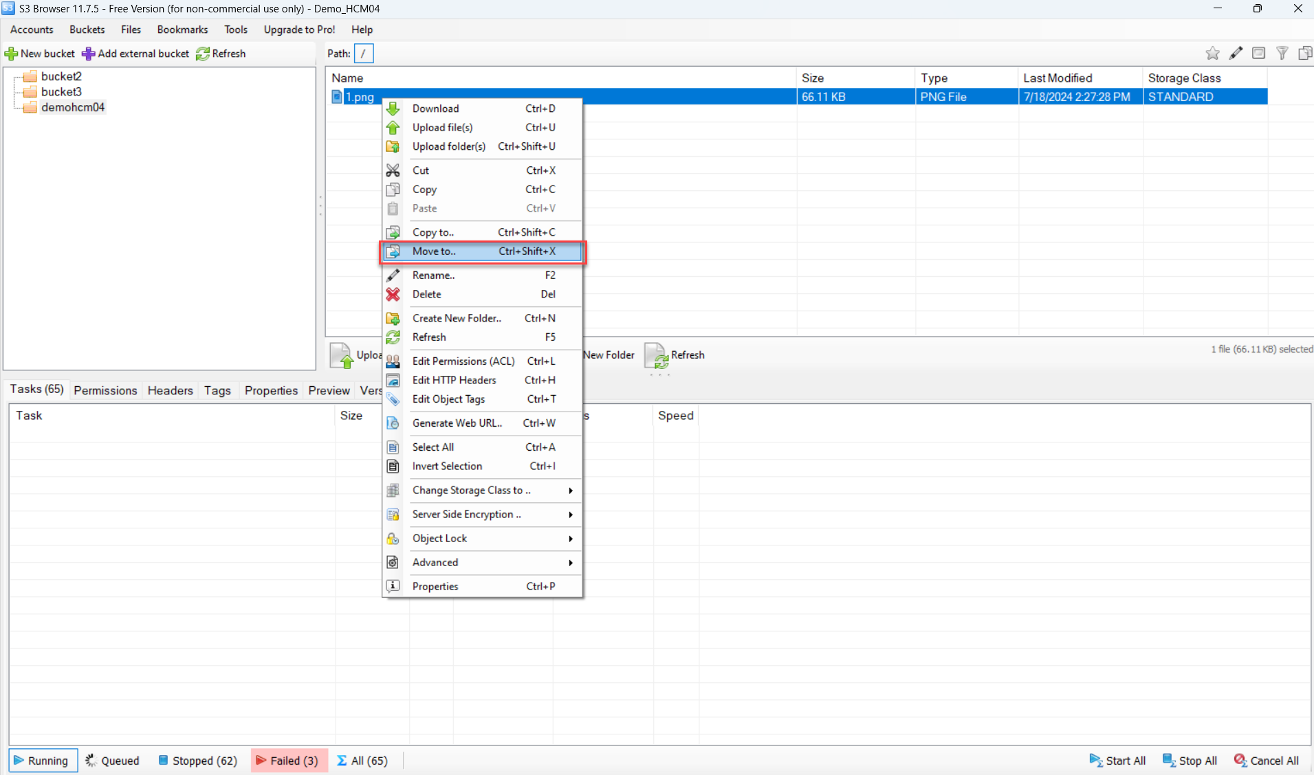
Di chuyển object
Để di chuyển object, bạn hãy nhấn chuột phải vào object cần di chuyển và chọn Move to tương ứng như hình sau.

Sao chép object
Để di chuyển object, bạn hãy nhấn chuột phải vào object cần di chuyển và chọn Copy to tương ứng như hình sau.

Đổi tên object
Để đổi tên object, bạn hãy nhấn chuột phải vào object cần di chuyển và chọn Rename tương ứng như hình sau.

Thiết lập tag object
Để thiết lập tag cho object, bạn hãy nhấn chuột phải vào object cần di chuyển và chọn Edit Object Tags tương ứng như hình sau.

Thiết lập metadata object
Để thiết lập metadata cho object, bạn hãy nhấn chuột phải vào object cần di chuyển và chọn Edit HTTP Header tương ứng như hình sau.

Xóa object
Để xóa object, bạn hãy nhấn chuột phải vào object cần di chuyển và chọn Delete tương ứng như hình sau.

Chi tiết các tính năng, vui lòng tham khảo thêm tại https://s3browser.com/.
Last updated

